SageMaker

This post is cowritten with Thomas Voss and Bernhard Hersberger from Hapag-Lloyd. Hapag-Lloyd is one of the world’s leading shipping companies with more than 308 modern vessels, 11.9 million TEUs (twenty-foot equivalent units) transported per year, and 16,700 motivated employees in more than 400 offices in 139 countries. They connectContinue Reading

This post was written with Sarah Ostermeier from Comet. As enterprise organizations scale their machine learning (ML) initiatives from proof of concept to production, the complexity of managing experiments, tracking model lineage, and managing reproducibility grows exponentially. This is primarily because data scientists and ML engineers constantly explore different combinationsContinue Reading

Organizations building custom machine learning (ML) models often have specialized requirements that standard platforms can’t accommodate. For example, healthcare companies need specific environments to protect patient data while meeting HIPAA compliance, financial institutions require specific hardware configurations to optimize proprietary trading algorithms, and research teams need flexibility to experiment withContinue Reading

OpenAI has released two open-weight models, gpt-oss-120b (117 billion parameters) and gpt-oss-20b (21 billion parameters), both built with a Mixture of Experts (MoE) design and a 128K context window. These models are the leading open source models, according to Artificial Analysis benchmarks, and excel at reasoning and agentic workflows. WithContinue Reading

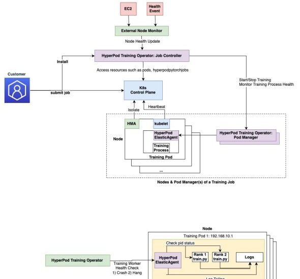
Today, we are excited to announce a new capability of Amazon SageMaker HyperPod task governance to help you optimize training efficiency and network latency of your AI workloads. SageMaker HyperPod task governance streamlines resource allocation and facilitates efficient compute resource utilization across teams and projects on Amazon Elastic Kubernetes ServiceContinue Reading

Retrieval Augmented Generation (RAG) is a fundamental approach for building advanced generative AI applications that connect large language models (LLMs) to enterprise knowledge. However, crafting a reliable RAG pipeline is rarely a one-shot process. Teams often need to test dozens of configurations (varying chunking strategies, embedding models, retrieval techniques, andContinue Reading

Private workforces for Amazon SageMaker Ground Truth and Amazon Augmented AI (Amazon A2I) help organizations build proprietary, high-quality datasets while keeping high standards of security and privacy. The AWS Management Console provides a fast and intuitive way to create a private workforce, but many organizations need to automate their infrastructureContinue Reading

This post was co-authored with Jingwei Zuo from TII. We are excited to announce the availability of the Technology Innovation Institute (TII)’s Falcon-H1 models on Amazon Bedrock Marketplace and Amazon SageMaker JumpStart. With this launch, developers and data scientists can now use six instruction-tuned Falcon-H1 models (0.5B, 1.5B, 1.5B-Deep, 3B, 7B, and 34B)Continue Reading

As organizations scale their AI infrastructure to support trillion-parameter models, they face a difficult trade-off: reduced training time with lower cost or faster training time with a higher cost. When they checkpoint frequently to speed up recovery time and minimize lost training time, they incur in substantially higher storage cost.Continue Reading

This post was written with Mohamed Hossam of Brightskies. Research universities engaged in large-scale AI and high-performance computing (HPC) often face significant infrastructure challenges that impede innovation and delay research outcomes. Traditional on-premises HPC clusters come with long GPU procurement cycles, rigid scaling limits, and complex maintenance requirements. These obstaclesContinue Reading